Space-Time Coordinate (STC) Metadata Specification for VO

Version 2.0 DRAFT

Arnold Rots, SAO/CXC, 2014-05-13

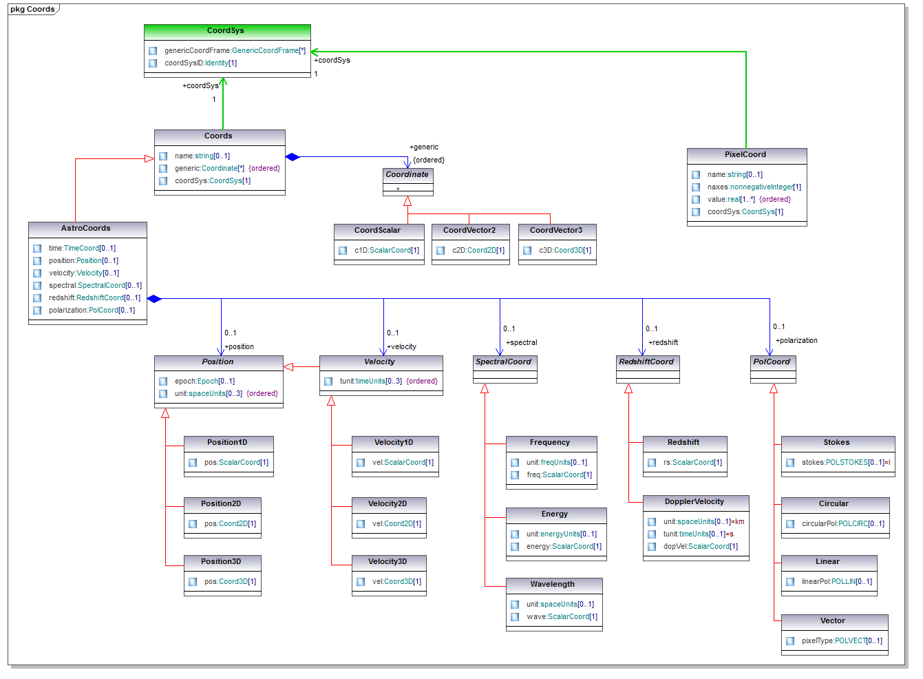
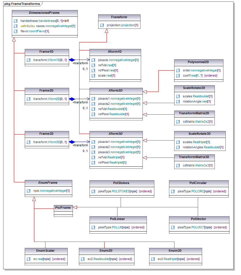
This directory contains version 2.0 of the STC Model in UML diagrams, following VO-DML.

Content of STC2.0 and all subpackages

CoordSystems

Frame Transforms

Coords

CoordArea

Region

CoordTypes

CoordAreaTypes

stcTypes

XMI file STC2.0MD2014-05-13.xml